学院首页 > 人才培养 > 本科生培养 > 通知公告 > 正文

【机情无限 精彩毕设】机械2025届毕业设计(论文)中期检查优秀案例分享第二十一期——大学生电动方程式赛车制动及转向系统设计

发布时间:2025.04.15 | 编辑: 李艳梅


学生姓名卢人豪

      车辆2021-02班

指导教师唐阳

毕设题目大学生电动方程式赛车制动及转向系统设计

一、概况

1.选题意义

大学生方程式赛车是世界领域最能培养工科学生综合素质的赛事之一,从设计、计算、仿真,到采购、加工、制造、组装,再到测试、试跑,涵盖机械、电气、控制、制造、营销、成本控制方方面面,是世界顶级赛事,是最能代表大学生能力的赛事之一。转向系统和制动系统都是赛车提高成绩,保证安全的重要系统。两个系统在面对超车、过弯、避险等情况时通常协同工作,所以将这两个系统同时设计有着重要的意义。此选题的一个重要目的就是通过对转向和制动系统的协同设计实现方程式赛车性能的提高。通过系统性调研大学生方程式赛车的发展及趋势,理解方程式赛车与传统汽车之间的区别,通过目标导向,团队协作,综合应用各种大学所学知识,完成整个设计,形成具体的技术能力,对于建立系统观念、团队精神、深度掌握专业知识并给予实际应用能力有着重要意义。

2.任务分解

1)广泛收集相关文献资料,了解国内外现状,包括文献查找和外文文献翻译。了解主流设计方案,调研每种设计的原理和优缺点。

2)分析系统需要的性能要求,对转向及制动系统进行初步参数设计与选型。

3)建立转向及制动系统的模型,建立机械结构和总布置模型。

4)运用MATLAB对制动比、阿克曼转向几何等参数进行计算,优化结构并对模型进行改进。

5)形成完整装配的三维模型方案,并绘制各零件工程图及总装图。

6)总结设计资料文件,撰写毕业设计论文。

二、已完成工作

1.外文文献翻译

完成了《ASURT Formula Student Brake Design》外文文献的翻译

1 文献翻译的部分内容展示

2.转向及制动系统部件选型

在大学生电动方程式赛车制动系统设计中,选择卡瑞森CNC6061T6制动卡钳和卡瑞森立式制动主缸(活塞前四后二)是综合多方面因素的结果。卡钳的铝合金材质经CNC加工,强度高且轻量化,能在保障制动稳定性的同时减轻车重,提升赛车性能。其合理结构可有效传递制动力。而制动主缸前四后二的活塞布局,能精准分配前后轮制动力,提高制动效率,增强赛车制动时的稳定性与操控性。立式设计节省空间,更适配赛车紧凑结构,便于安装维护。

2 制动系统部件选型

在大学生电动方程式赛车转向系统设计中,选择双十字轴万向节和齿轮齿条结构,是因为双十字轴万向节能适应赛车行驶时转向轴与转向器间夹角和距离的频繁变化,其结构简单可靠、角度补偿能力强,可确保动力稳定传递,为赛车布局提供灵活性;齿轮齿条结构则具有传动效率高、结构紧凑、成本效益好以及反馈清晰的优势,能让车手转向操作更灵敏、精准,还能优化赛车空间利用与重量分布,在控制成本的同时提升驾驶体验

3 转向系统部件选型

3.主缸参数、制动比与同步附着系数、制动力矩与制动管路压力的计算过程的整理

在进行制动系统设计时,主缸参数计算需依据赛车总质量、重心位置、轴荷分配等数据确定制动系统所需总制动力,结合选定卡钳和制动片性能,计算主缸直径、行程等参数。制动比与同步附着系数计算中,先明确前后轮制动力分配目标,结合不同路面附着系数,通过力学公式推导制动比,找到使前后轮同时抱死的同步附着系数,保证制动稳定性。制动力矩计算根据车轮半径、制动片摩擦系数、卡钳活塞面积等参数,利用力矩公式算出各车轮制动力矩。制动管路压力计算则基于制动力矩和制动系统传动效率,通过液压原理公式得出制动管路应具备的压力,确保制动系统能高效工作。

图4 计算过程整理

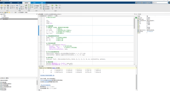
4.针对制动比与同步附着系数编写matlab程序生成附着系数曲线

MATLAB编程围绕制动比与同步附着系数展开,先收集赛车轴距、质心高度等基础数据,为后续计算奠基;再依据制动力学原理构建相关数学模型,明确参数间数学关系;接着用代码实现计算逻辑,定义已知参数、编写公式计算不同工况下的制动比和同步附着系数,生成附着系数曲线数据点;然后利用绘图函数绘制附着系数曲线,确定制动比与同步附着系数。

5 MATLAB程序

6 同步附着曲线

5.建立制动控制系统、卡钳与碳陶通风盘、转向系统模型

依据部件选型开展工作。制动系统建模时,先根据设计规格和尺寸要求搭建制动卡钳基础外形,构建钳体、活塞等关键结构。对于制动控制系统,在找到外购型号的主缸模型后将其装备到制动控制系统中。对于碳陶通风盘,刻画其通风槽结构和盘面特征,建模过程中调整各特征参数。转向系统建模同样从核心部件齿轮齿条件开始,逐步构建主要结构框架,完成后检查部件是否存在干涉或设计不合理情况。最终形成完整的制动控制系统、卡钳与碳陶通风盘、转向系统模型,为后续性能分析和优化提供基础。

        

               图7 制动系统模型                           8 卡钳及碳陶通风盘模型                     9 转向系统模型

三、下一步工作计划

1.完成余下部分零件的建模工作(转向系统的支承件与包覆件、制动管路与踏板)

2.确定踏板机构传动比,确定杠杆比,对制动性能进行仿真

3.齿轮齿条及齿轮轴的参数设计

3.阿克曼转向梯形的设计及优化,对转向性能进行仿真

4.两大系统的最终装配并生成工程图

5.对动能回收系统的研究与设计

问题一在你进行制动与转向系统的设计与建模时是否结合了大学生方程式赛车赛事的要求和车体的规格?

回答是的。在进行转向机构设计时我考虑到赛事关于转向系统只能采用纯机械结构的要求采用了齿轮齿条结构,在进行制动系统结构设计时我考虑到赛车的内部空间较小故采用了立式主缸减小空间占用。

问题二你的毕业设计需要进行两个部分的设计,工作量较大,是否能按时完成毕业设计?

回答可以的,我已经接近完成了模型的选配及建立,接下来是转向系统具体参数的设计和两大系统的性能仿真及优化,是能够完成的。

中期答辩暂时告一段落,回顾目前为止的工作,我发现在做毕业设计的过程中让我在专业知识、实践技能和团队协作等多方面都收获颇丰。

我深入钻研了制动及转向系统的复杂原理。从制动比与同步附着系数的理论剖析,到主缸参数、制动力矩和制动管路压力的精确计算,每一个环节都使我对汽车工程领域的知识有了更透彻的理解。通过研究前后轮抱死情况对制动性能的影响,我学会了运用相关公式和算法优化制动比,确保赛车在各种工况下都能安全稳定制动。这不仅加深了我对课堂所学理论的掌握,还让我学会将其灵活应用于实际设计中。同时我也逐步掌握了多种专业软件和工具。利用 MATLAB 编写程序生成附着系数曲线;运用 SOLIDWORKS 建立制动控制系统、卡钳、碳陶通风盘和转向系统的模型,在建模过程中不断优化部件结构和布局。虽然前期因经验不足,在未完成齿轮齿条及齿轮轴参数设计时就建模,导致后续修改,但这也让我深刻认识到设计流程的严谨性,积累了宝贵的实践经验,提升了模型构建和参数设计的能力。

我与组内成员紧密配合,大家积极交流、相互启发,共同解决遇到的难题,一起为构建出一辆完整的电动方程式赛车而奋斗。在接下来的工作中,我会更加努力去圆满完成我的毕业设计!